Utiliser OBSYS pour la gestion des audits qualité : Focus Qualiopi
La gestion des audits internes et externes en matière de qualité constitue un enjeu majeur pour les organisations soucieuses d'assurer leur conformité aux normes et réglementations en vigueur.
Dans cet article, nous explorerons comment l'utilisation d'un outil de Gestion Électronique des Documents (GED) et de workflow comme OBSYS peut grandement faciliter cette tâche cruciale, en mettant en lumière le cas pratique de Qualiopi.
Rappel sur la démarche Qualiopi
Qualiopi est une certification qui atteste de la qualité des organismes prestataires d'actions concourant au développement des compétences.
En d'autres termes, la certification peut être obtenue par des organismes de formation, des CFA (centre de formation d'apprentis), des prestataires d'actions permettant de faire valider les acquis de l'expérience (VAE) et les centres de bilan de compétences.
Cette certification Qualiopi, délivrée par des certificateurs indépendants, se base sur le référentiel national unique mentionné à l’article L. 6316-3 du code du travail.
Chaque indicateur du référentiel Qualiopi est validé selon l'atteinte du niveau attendu par le référentiel et l'apport d'éléments de preuve.
Les critères incluent la qualité des processus de formation, la satisfaction des clients, la qualification des intervenants, et la conformité aux exigences réglementaires.
Dans ce contexte, la gestion efficace des audits internes et externes revêt une importance capitale pour maintenir et renforcer la certification Qualiopi.
Garantir la conformité aux normes et aux réglementations
Automatisation des workflows de formation
L'automatisation des workflows est un aspect clé de la gestion des audits en qualité.
L'outil de workflow intégré à la GED permet de définir des processus de formation structurés.
Chaque étape du processus est clairement définie, avec des responsabilités attribuées à chaque intervenant.
Cela garantit que les documents sont complétés et approuvés par les parties prenantes appropriées avant d'être utilisés, contribuant ainsi à la conformité aux normes.
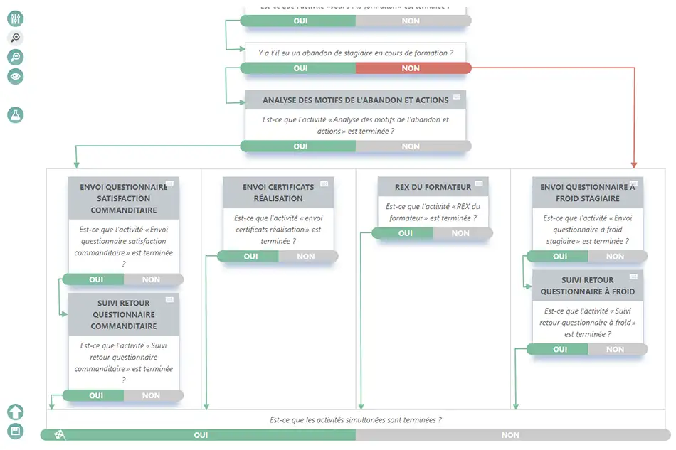
Par exemple, pour chaque nouvelle action de formation, vous pouvez lancer votre workflow Qualiopi comprenant les actions à mettre en œuvre en amont de la formation (envoi des conventions de formation et du livret d’accueil, suivi des questionnaires des attentes…), pendant la formation (suivi des présences et des abandons) mais aussi après la formation (suivi et analyse des différents questionnaires d’évaluation et de satisfaction, envoi des ertificats de réalisation…).

Saisie et analyse de vos formulaires
Avec OBSYS FLOW, vous avez la possibilité d’intégrer à votre workflow des formulaires à destination de personnes en dehors de votre structure.
Ainsi, tous vos questionnaires (attentes, évaluations, satisfaction…) peuvent être conçu au sein d’OBSYS et intégré à votre workflow global dédié à Qualiopi.
Ce n’est pas tout, grâce au module complémentaire OBSYSREPORT, vous pourrez créer vos tableaux de bord personnalisés avec vos indicateurs automatiquement calculés.
EN SAVOIR PLUS SUR OBSYS REPORT
Suivi en temps réel
Un avantage majeur de l'utilisation d'un outil de workflow et de reporting comme OBSYS est le suivi en temps réel des actions.
Avec OBSYS, vous êtes en capacité de suivre chaque étape du processus, d’identifier les éventuels retards, et de prendre des mesures correctives immédiates sans attendre votre prochaine revue qualité, ou pire, le prochain audit.
Cela améliore l'efficacité opérationnelle tout en garantissant le respect des délais.
Les fonctionnalités de l'outil pour faciliter la gestion des audits
Comme toute certification qualité, l’audit de certification Qualiopi nécessite une certaine rigueur pour répondre aux exigences des normes et réglementations. Voyons ensemble en quoi la suite OBSYS peut vous aider.
Centralisation des documents
La première étape essentielle pour assurer la conformité aux normes et réglementations lors des audits en qualité est la centralisation des documents pertinents.
Un outil GED comme OBSYS permet de stocker de manière organisée tous les documents nécessaires au processus d'audit Qualiopi.
Que ce soient votre catalogue de formations, vos conventions de formations, vos supports de formations, votre livret d’accueil, vos enquêtes et rapports d’enquête, les rapports d'audits précédents, ou toute autre documentation importante, OBSYS GED assure un accès facile et rapide.
Pour les retrouver encore plus facilement, pensez à créer un profil de favoris dédié à votre certification Qualiopi.
Ajoutez des dossiers pour chaque critère et indicateur de la certification Qualiopi puis insérer des raccourcis vers les documents associés.

Contrôle des versions et traçabilité
La gestion des versions des documents est cruciale pour garantir la conformité.
L'outil OBSYS GED assure le contrôle strict des versions, permettant de suivre l'évolution des documents au fil du temps.
La traçabilité complète des modifications facilite la démonstration de la conformité lors des audits Qualiopi.
Les fonctionnalités de suivi des modifications garantissent l'intégrité des documents, renforçant ainsi la crédibilité des processus qualité.
Gestion des accès et confidentialité
La gestion électronique des documents OBSYS permet de définir des niveaux d'accès spécifiques, assurant ainsi la confidentialité des informations sensibles contenues dans vos documents liés à Qualiopi.
Les fonctionnalités avancées de sécurité garantissent que seules les personnes autorisées peuvent accéder à certains documents, comme les documents RH liées à vos formateurs par exemple, renforçant ainsi la protection des données et la conformité aux réglementations de confidentialité.
Suivi de votre plan d’action
Un processus vit. Par conséquent, vous aller devoir mettre en place des actions pour améliorer votre système qualité au fil du temps : des actions liées aux audits, à votre veille, suite à des retours d’expérience sur les précédentes actions de formation…
Vous pouvez également créer un workflow dédié où tous les intervenants au sein de votre structure pourront y intégrer les actions mises en place.
Lors de vos revues qualité, vous pourrez mettre en avant toutes les actions menées sur la période en quelques clics avec OBSYS FLOW.
Examinez les actions clôturées, mais également les actions en retard ou à venir pour continuer de faire évoluer votre système qualité Qualiopi.
Conclusion
L'utilisation d’OBSYS vous offre une solution complète (GED, FLOW et REPORT) pour la gestion efficace des audits et du maintien de votre démarche qualité Qualiopi.
De la garantie de la conformité à l'amélioration continue des processus, OBSYS se révèle être un atout essentiel dans le contexte complexe de la gestion de la qualité.
En adoptant ces technologies, les organisations peuvent non seulement simplifier leurs processus d'audit, mais également renforcer leur positionnement sur le marché entant qu'entités respectueuses des normes et axées sur la qualité.
